Gửi dữ liệu từ Contact Form 7 về Google Sheets. Cài đặt để gửi dữ liệu từ Contact Form 7 về Google Sheets.
Mục lục bài viết:
Gửi dữ liệu từ Contact Form 7 về Google Sheets
1. Cài đặt: các bạn vào Plugins => chọn Add new rồi gõ từ khóa “cf7”:

2. Sử dụng:
Truy cập Form liên hệ => Google Sheets:
tại đây bạn thực hiện việc getcode, yêu cầu quyền truy cập vào google sheets bằng gmail của các bạn

Tạo bảng tính mới trên Google Sheets
Để lưu các thông tin của người dùng gửi bạn cần để tạo 1 bảng tính trên Google Sheets.
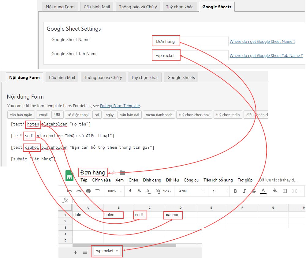
Khi tạo bảng tính bạn nhớ chú ý đến 2 thông số là Tên bảng tính và Tên trang tính như sau:
+ Gsheet Connector Demo-sheets: là tên bảng tính (Google Sheet Name).
+ CF7-Demo: là tên trang tính (Google Sheet Tab Name).

giờ các bạn vào phần Form liên hệ, chọn form gửi:

điền đầy đủ các trường Google Sheet Name, Google Sheet Tab Name như trên mình đã nêu
còn Google Sheets Id và Google Tab Id thì dựa vào URL trên trình duyệt các bạn copy vào ví dụ như sau:

Trong trang tính Google Sheets bạn nhập vào nội dung các cột như sau:
- date: mục thời gian.
- your-email là trường trong cf7 mà bạn dùng để nhận dữ liệu từ khách hàng.

Đây là ví dụ về quan hệ đầy đủ

Lời kết
Việc cài đặt để gửi dữ liệu từ Contact Form 7 về Google Sheets là rất dễ dàng chỉ với plugin CF7 Google Sheets Connector hoàn toàn miễn phí. Nếu trong quá trình cài đặt có thắc mắc gì hãy để lại comment ở khung bên dưới mình sẽ giúp.
Nếu các bạn thấy hay có thể theo dõi chuyên mục thủ thuật wordpress để biết thêm nhiều kiến thức mới nha.


Bình luận bị cấm: Bình luận có chứa yếu tố SPAM và yếu tố quảng cáo.